您的位置:極速下載站 → 電腦軟件 → 網絡軟件 → 聊天通信 → Potato Chat
potato chat是一款新推出的即時聊天工具,支持windows、mac、linux、ios、android、web多平臺,potato chat是一個消息應用程序,重點是速度和安全性。這是超快,簡單,安全和免費的。

軟件特色
快
土豆比其他任何應用程序更快地傳遞消息。

安全
土豆能讓你的信息免受黑客攻擊。

云存儲
你的信息全存儲在云端。

集團&分享
多達5000名成員。

強大的
土豆對你的媒體和聊天的大小沒有限制。

100%免費,無廣告
土豆永遠是免費的。沒有ads.No訂閱費。

隱私
土豆信息被嚴重加密,可以自毀。

機器人
您可以通過助手接入api。

錢包
我們即將推出錢包服務,敬請期待。

更新日志
1. 優化設置形式。
2. Bug修復和其他小的改進。
文件信息
文件大小:50137440 字節
MD5:6E402728A49EA3BB7E0C7925C463A710
SHA1:3567867746BD5C022B40AC3E6D8405AD0814E017
CRC32:68C980BF
相關搜索:聊天
解壓后雙擊安裝文件“PotatoInstaller.exe”出現安裝界面:

這時候,我們就進入了Potato Chat的安裝向導。安裝向導主界面非常簡潔。點擊Install,就可以將Potato Chat安裝到電腦里面;

需要修改安裝路徑的朋友,點擊Install按鈕右邊的箭頭按鈕就可以打開自定義安裝界面。點擊Browse打開文件夾選擇窗口,選擇好安裝路徑文件夾就可以點擊選擇文件夾完成安裝路徑修改。這里還有一個勾選項,創建桌面快捷方式,如果不需要創建,取消勾選即可;

正在安裝Potato Chat,安裝程序正在將Potato Chat的文件安裝到指定文件夾中。可能需要幾分鐘的時間;

安裝完成!安裝程序已經成功在您的電腦上安裝了Potato Chat。安裝向導會提示安裝成功。點擊Finish就可以退出安裝向導。

安裝軟件后雙擊Potato Chat桌面快捷方式打開軟件:

Potato Chat是一款在線通訊聊天軟件。使用Potato Chat可以隨時隨地在線和自己的朋友們聊天交流。點擊START MESSAGING就可以開始使用Potato Chat在線聊天了;

Potato Chat需要使用賬號密碼登錄。極速小編這一次就給大家演示一下怎么注冊Potato Chat賬號。首先我們輸入自己的手機號碼,點擊NEXT;

Potato Chat提示手機號碼還沒有注冊賬號,點擊藍色here文字,進入Potato Chat賬號注冊界面;

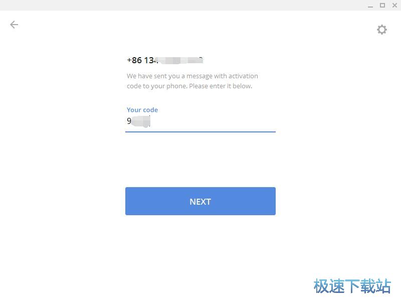
Potato Chat會自動為我們的手機號碼發送一組驗證碼,輸入短信驗證碼之后點擊NEXT;

接下來我們要設置自己的英文名字,設置好之后點擊SIGN UP就可以將注冊信息提交并注冊新用戶了;

注冊成功,這時候Potato Chat會使用剛才注冊的賬號登錄。我們就可以添加好友一起在線聊天了。

Potato里面是沒有辦法直接按照關鍵字或者類目搜索頻道和群組的,但是有一個索引機器人,只要在聊天的窗口里搜索“GoogleBot”就可以找到這個機器人,在里面可以自助搜索和添加頻道,群組!非常的方便!
還是打開沒反應,一直顯示連接中
怎么一直連接不上????
十幾天都一直處在連接?反復卸載再安裝都于事無補!誒
一直連接網絡是什么情況?
登錄不進去,該怎么操作
無法安裝。提示“不是有效的win32應用程序”
男朋友下載了這個軟件劈腿了,說明這里面美女挺多啊
這個軟件厲害了。老絲機的福音啊